Tables
Relationships
Utility Tables
Constraints
Anomalies
Columns
Donate
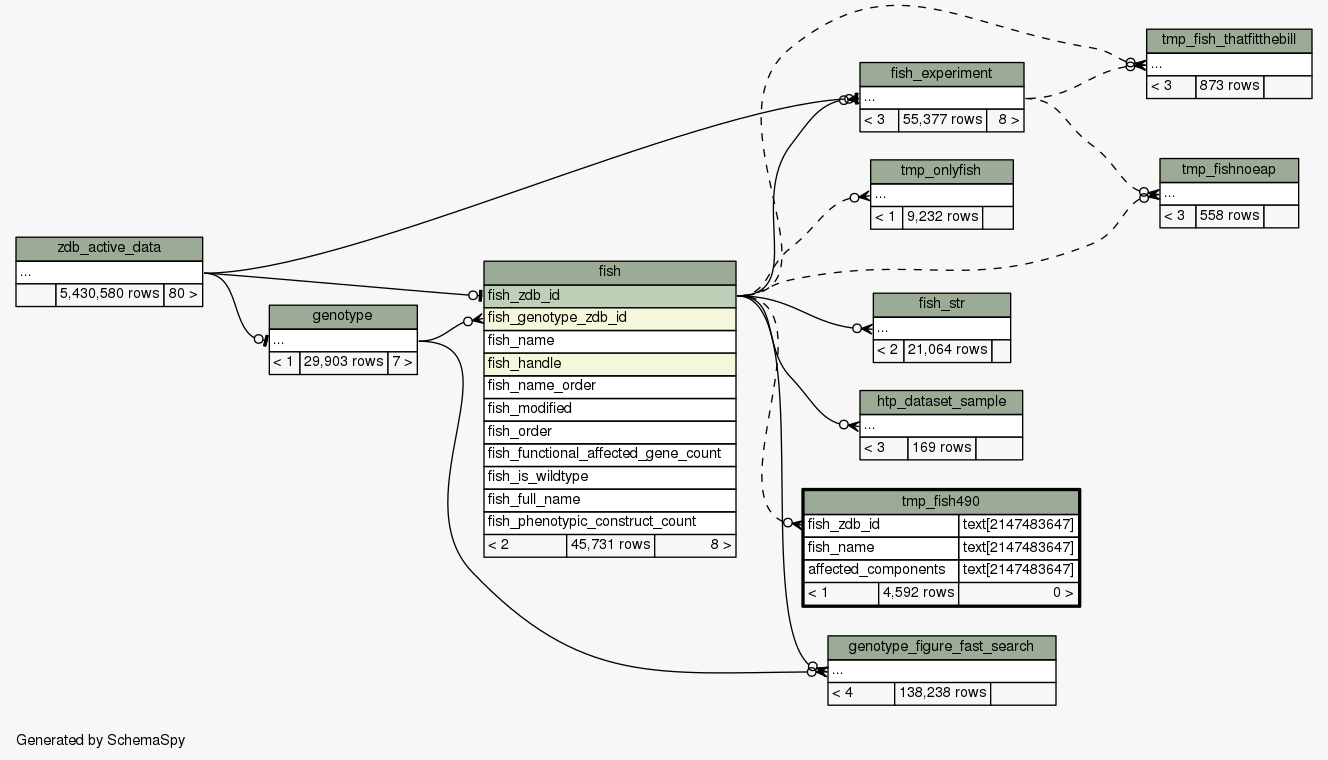
Table
zfindb
.
public
.
tmp_fish490
Generated by
SchemaSpy
Implied relationships
Related columns
Constraints
Comments
Legend
Legend:
Primary key columns
Columns with indexes
Implied relationships
Excluded column relationships
<
n
> number of related tables
Column
Type
Size
Nulls
Auto
Default
Children
Parents
Comments
fish_zdb_id
text
2147483647
√
null
fish
.fish_zdb_id
Implied Constraint
R
fish_name
text
2147483647
√
null
affected_components
text
2147483647
√
null
Table contained 4,592 rows at Wed Sep 15 00:41 PDT 2021
Close relationships: