Tables
Relationships
Utility Tables
Constraints
Anomalies
Columns
Donate
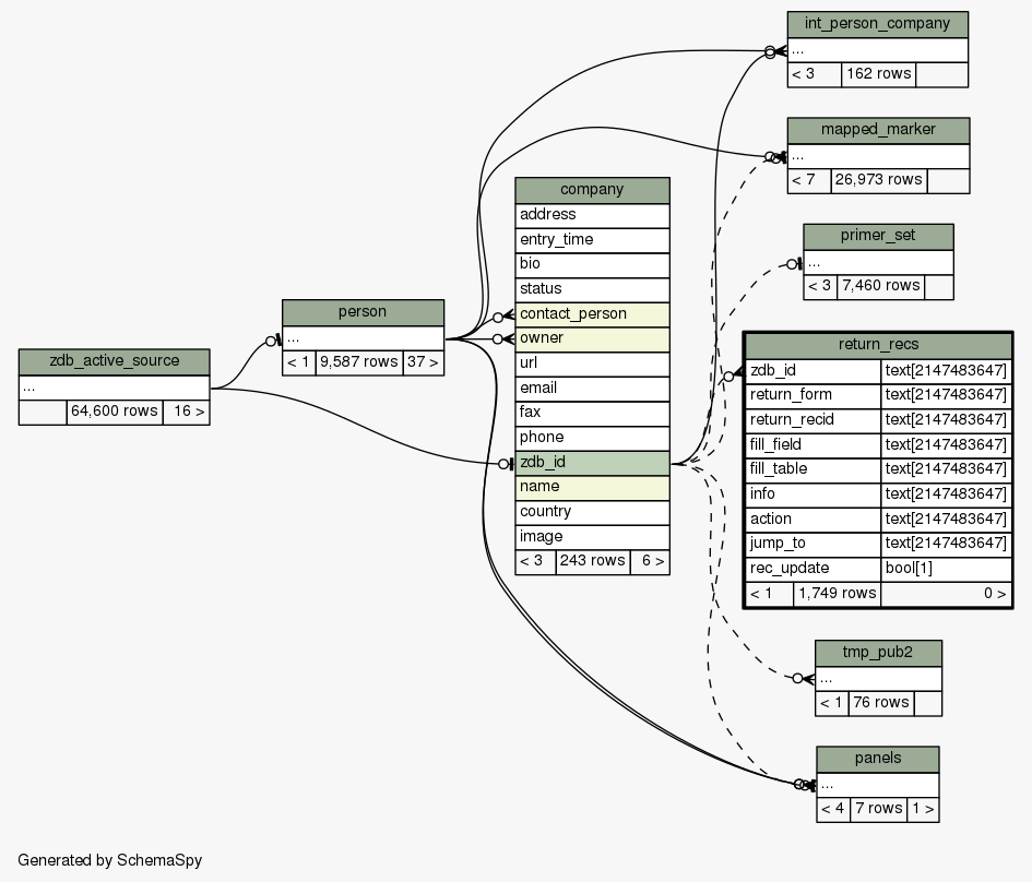
Table
zfindb
.
public
.
return_recs
Generated by
SchemaSpy
Implied relationships
Related columns
Constraints
Comments
Legend
Legend:
Primary key columns
Columns with indexes
Implied relationships
Excluded column relationships
<
n
> number of related tables
Column
Type
Size
Nulls
Auto
Default
Children
Parents
Comments
zdb_id
text
2147483647
√
null
company
.zdb_id
Implied Constraint
R
return_form
text
2147483647
√
null
return_recid
text
2147483647
√
null
fill_field
text
2147483647
√
null
fill_table
text
2147483647
√
null
info
text
2147483647
√
null
action
text
2147483647
√
null
jump_to
text
2147483647
√
null
rec_update
bool
1
√
null
Table contained 1,749 rows at Wed Sep 15 00:41 PDT 2021
Close relationships: